肖恩技术周刊(第 7 期):Fight!
肖恩技术周刊(第 7 期):Fight!
对周内阅读的技术内容精品(个人向)进行总结。觉得不错可点击上方订阅,第一时间获取更新通知。

Fight! Fight! Fight!
业界资讯
“微软蓝屏”登顶微博热搜:全球多地 Windows 系统崩溃,杀毒软件 CrowdStrike 要背锅?

2024年7月19日,“微软蓝屏”成为微博热搜榜首。全球多地Windows用户遭遇系统崩溃,错误提示涉及“csagent.sys”。初步分析认为,杀毒软件CrowdStrike平台出现问题,导致新西兰、澳大利亚、日本、印度等地区用户受到影响。解决方案是进入安全模式,重命名C:\windows\system32\drivers\crowdstrike文件夹后重启。同日,微软报告Microsoft 365服务中断,影响全球企业和用户。Downdetector数据显示,日本用户报告OneDrive问题最多。
大模型集体失智!9.11和9.9哪个大,几乎全翻车了

文章讨论了主流大型AI模型在处理一个看似简单的问题——"9.11和9.9哪个大"时出现了集体错误。尽管问题简单,但包括GPT-4o、谷歌Gemini Advanced付费版、Claude 3.5 Sonnet在内的多个大模型都错误地认为9.11比9.9大。这一现象引起了人们的关注和讨论。
文章提到,Riley Goodside,一位专业的提示词工程师,在使用GPT-4o时发现了这个问题,并尝试询问其他大模型,结果发现大多数模型都给出了相同的错误答案。一些网友通过改变提问的顺序或方式,成功引导AI给出了正确答案,这表明AI对词序和提问方式的敏感性。
国产大模型在这个问题上的表现也参差不齐。一些模型如Kimi和ChatGLM给出了错误结论,而腾讯元宝和字节豆包则能够正确处理这个问题。文章分析了大模型出错的原因,指出可能是因为大模型以token的方式来理解文字,导致它们在处理数字时出现了误解。
此外,文章还提到了OpenAI的秘密模型"草莓",据说在MATH数据集上取得了超过90%的得分,但是否能正确处理上述问题还有待验证。
总的来说,这篇文章揭示了即使是先进的大型AI模型,在处理某些问题时也可能因为理解方式的差异而出现错误,这引发了人们对AI模型准确性和可靠性的思考。
技术博客
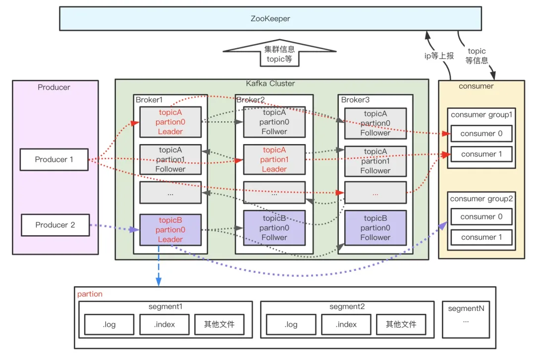
图解Kafka:架构设计、消息可靠、数据持久、高性能背后的底层原理

本文深入剖析了Apache Kafka的内部机制,从宏观架构到消息流转的细节,揭示了Kafka如何通过精心设计的系统组件和策略,实现消息的异步处理和流量管理。文章探讨了Kafka的ack策略、数据持久化技术,以及提升系统性能的关键设计,包括批量处理、压缩、PageCache和零拷贝等技术。同时,还涵盖了负载均衡和集群管理,提供了一个全面视角,理解Kafka如何满足大规模分布式系统中对消息队列的严苛要求。
Kafka由Producer、Broker、Consumer和ZooKeeper组成。Producer负责消息的创建和发送;Broker负责消息的持久化和中转;Consumer从Broker拉取并消费消息;ZooKeeper负责集群元数据管理。Kafka通过主题(Topic)、分区(Partition)、分段(Segment)和位移(Offset)等概念,优化了消息处理的并行性和可靠性。
Kafka的高可靠性体现在确保消息在传递过程中不丢失,通过ack策略、消息发送策略和Broker的异步刷盘机制,结合Replica副本机制,解决了单机故障和多副本间数据同步一致性问题。此外,Kafka的高性能探究显示,其核心在于保障系统低延迟、高吞吐地处理消息,采用异步发送、批量发送、压缩技术、PageCache机制、零拷贝、稀疏索引、Broker和数据分区以及多Reactor多线程网络模型等设计。
最后,文章还讨论了负载均衡和集群管理,Kafka通过ZooKeeper进行集群管理,实现如partition选主、broker集群管理、consumer负载均衡等功能。
一文搞懂大模型!基础知识、 LLM 应用、 RAG 、 Agent 与未来发展
全面介绍了大型语言模型(LLM)的基础知识、应用场景、未来发展方向以及与自然语言处理(NLP)的关系。文章通过对话形式,详细解释了LLM的定义、特点、发展历史,并探讨了如何通过数据训练、持续学习等手段保证回答的准确性。同时,讨论了LLM在问答系统、文本处理、工作流等方面的应用,并介绍了RAG(检索增强生成)技术和LangChain框架在构建本地知识库中的作用。最后,文章展望了LLM的未来发展,包括多模态能力的发展和向通用人工智能(AGI)的迈进,同时指出了伴随技术进步而来的挑战和风险。
一文讲清多线程和多线程同步
本文全面介绍了多线程编程的核心技术和同步机制。多线程允许程序利用多核处理器的优势,通过并行执行任务提高性能。然而,它也引入了复杂性,尤其是在线程间共享数据时,需要同步以避免竞态条件和数据不一致。
线程是程序执行的独立流,每个线程拥有自己的执行栈和状态,但可以共享进程内的内存空间。多线程的优势在于能够提高资源利用率和执行效率,但这也要求开发者理解线程、核心、进程和协程之间的关系。
同步是多线程编程中的关键概念,它通过串行化对共享资源的访问,防止多个线程同时修改同一数据,从而避免数据竞争。文章详细介绍了多种同步机制,包括原子操作保证不可分割的操作序列,锁机制确保资源的互斥访问,条件变量允许线程在某些条件不满足时挂起等待,以及Lock-free编程,它通过非阻塞算法实现线程同步,避免了锁的开销。
文章还探讨了伪共享问题,这是由于多个线程访问同一缓存行导致的性能下降。通过增加内存填充,可以避免变量分布在同一个缓存行上,减少缓存一致性协议的开销。
最后,文章通过代码示例和模式,展示了如何在实际开发中应用这些知识,以及如何避免常见的陷阱和问题。通过这些实践,开发者可以更有效地利用多线程编程,构建高性能和高稳定性的软件系统。
开源项目
tabby:AI编码助手

Tabby是一个开源的自托管AI编码助手,提供给开发者一个不依赖于数据库管理系统或云服务的GitHub Copilot替代方案。它支持消费者级GPU,并通过OpenAPI接口易于与现有基础设施集成。最新版本引入了Answer Engine,一个为内部工程团队设计的中央知识引擎,以及VSCode 1.7中的全新聊天体验。
MinerU:一站式数据提取工具

MinerU是一个开源的一站式数据提取工具,支持从PDF、网页和电子书中提取数据并转换为Markdown格式。它基于PDF-Extract-Kit,具备多种前端模型输入支持、去除页眉页脚、保留文档结构和格式、提取图像和表格、转换公式为LaTeX格式等功能。支持CPU和GPU加速,并兼容Windows、Linux和macOS平台。
资源推荐
hello-algo:Hello算法

《Hello 算法》是一本开源免费、面向初学者的动画图解数据结构与算法教程。它采用清晰易懂的动画和图解,帮助读者平滑学习曲线,深入理解算法和数据结构。
佳文共赏
从四大趋势看芯片产业的发展

本文探讨了芯片产业的四大发展趋势。首先,全球多个国家通过《芯片法案》(CHIPS Acts)投资芯片产业,以减少对中国的依赖,推动本土芯片制造能力的提升。美国、日本、欧洲和印度都推出了相应的资金支持计划。
其次,边缘运算(Edge computing)在AI领域的应用越来越受到关注,它允许AI模型在本地设备上运行,保护用户隐私并减少对云服务的依赖。美国国防部正在资助相关研究,预计2025年将有新的边缘计算芯片面世。
第三,大型科技公司如亚马逊、谷歌和微软正在进入芯片制造领域,以减少对外部供应商的依赖,提高利润率。这些企业推出了自己的AI芯片,可能对英伟达的市场地位构成挑战。最后,初创企业也积极投身于芯片创新,尽管面临英伟达等巨头的竞争,但它们通过采用新型计算技术,如量子计算、光子学和可逆计算,寻求在特定细分市场中取得突破。
整体来看,芯片产业正经历着政府支持、技术创新和市场竞争的多重影响,预示着未来将有更多的创新和变革。
其他周刊
科技爱好者周刊(第 309 期)
本期周刊聚焦了无人驾驶出租车在中国的快速发展,特别是武汉地区“萝卜快跑”公司的无人驾驶出租车服务。武汉因政策支持成为首个实现全市范围内7X24小时无人驾驶出租车运营的城市。尽管无人驾驶技术带来产业升级和国家竞争力提升,但也引发了对司机失业的担忧。文章提出几点建议,如优先发展货运无人驾驶、郊区和农村的应用等,以及政府应对措施。
周刊还涵盖了其他科技动态,例如苹果手表的新式外壳、广州建成的双头风力发电机、AI语音复制技术帮助丧失说话能力的人,以及关于拍手姿势的声学研究。此外,还介绍了一些技术工具和AI相关资源,包括在线英文词典、视频转配工具、WordPress插件等。
AIGC Weekly #80
Anthropic公司推出了分享功能和后台功能更新,允许用户分享和重写artifacts。LLM的分布式训练取得进展,Prime Intellect发布了OpenDiLoCo框架,实现全球AI模型训练。Odysseyml致力于基于3D技术的视频生成工具。其他动态包括ComfyUI和Ollama的更新,OpenAI定义了5个AGI级别,以及多个AI相关公司的融资和产品发布信息。
产品推荐方面,Audioscribe将语音转为结构化笔记,Klipy是AI CRM平台,Writer是聊天机器人应用程序,LlamaCloud提供数据处理层,Doti是AI健康追踪器。精选文章讨论了GraphRAG架构、LLMs中的幻觉问题、ML/AI工程师招聘技巧,以及人工智能在不同领域的应用前景。
重点研究包括AuraFlow图像生成模型、FlashAttention-3加速Transformer、Paints-Undo绘画过程图生成、Meta在移动设备上运行LLM的方法、UltraPixel超大分辨率图片生成、controlnet-union开源实现,以及UltraEdit细粒度图像编辑技术。封面提示词展示了AI生成图像的风格和提示词。最后,提供了AI资讯站点和联系方式,鼓励读者分享和投稿相关内容。
